Ürün yaşam döngüsünün herhangi bir aşamasında gerçek zamanlı dijital ikiz dağıtımı ile tüm sistem simülasyonunu mümkün kılan açık ve esnek bir entegrasyon çözümü olan Twin…
Multi disipliner sistemler olarak ürünlerin modellenmesi ve simülasyonu için sistem modelleme ( sinyal & fiziksel tabanlı ) ve simülasyon yazılımı Altair Activate‘nin 2022.3 versiyonunda öne…
Multi disipliner dinamik sistem modellerinin hızlı şekilde bir boyutlu (sinyal ve fiziksel tabanlı) modellerinin oluşturulması ve simülasyonuna imkan sağlayan Altair Activate 2022.1 versiyonunda öne çıkan…
Birleşik ve kapsamlı bir multidisipliner sistem simülasyonu sistemi olan Altair Activate 2021 ve 2021.1 versiyonlarında öne çıkan yeni özellikler ve geliştirmeler: Results Viewer Results Viewer,…
Altair Activate 2021.1 versiyonuna, Modelica multibody kütüphanesi kullanan 3D animasyon görselleştirme yeteneği eklenmiştir. Artık modellemeniz sırasında dinamik sistemin nasıl davrandığını analiz edebilirsiniz. Bu özellik gerekirse…
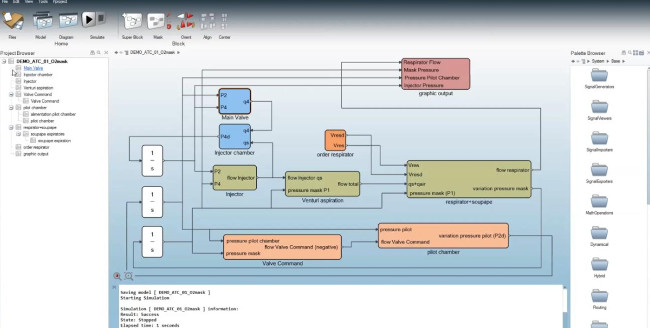
Multi disipliner dinamik sistem modellerinin hızlı şekilde bir boyutlu (sinyal ve fiziksel tabanlı) modellerinin oluşturulması ve simülasyonuna imkan sağlayan Altair ActivateTM yazılımında, SimulinkTM dosyalarını açabilir,…
Multi displiner sistem modelleme yazılımı Altair Activate 2019.2 versiyonu yayınlandı. Yeni versiyonda öne çıkan yenilikler ve geliştirmeler ; Hidrolik Kütüphanesi * Fluidon tarafından geliştirilen bir…
Sistem modelleme yazılımı Altair Activate 2019.1 versiyonundaki bazı yeni özellikler : – Yardım ( help) dosyalarına bu versiyonla birlikte internet üzerinden erişilebilecektir. Böylece en güncel…
Modelica bloklarını solidThinking Activate yazılımında kullanabilmek için ilk olarak ücretsiz Microsoft Visual Studio C++ 2015 derleyicisini bilgisayarınıza kurmanız gerekmektedir. Modelica bloklarını Palette Browser içerisinde yer…
DC motorlar yüksek torka sahip olması ve gerilim polaritesiyle dönüş yönünün kolayca değiştirilmesi sebebiyle günlük hayatımızda hemen hemen her elektronik cihazda bulunmaktadır. Bu örnekte, DC…
Yeni özelliklerin eklendiği solidThinking Activate 2017.2 yayınlandı. Activate, sistem simülasyon ve kontrol mühendislerine çok disiplinli sistemleri modelleme, analiz ve optimizasyonuna imkan tanıyan bir yazılımdır. Model…
1D sistem modelleme yazılımı solidThinking Activate‘nin 2016.3 versiyonunda yer alan yenilikler ve geliştirmelerden bazıları ; – Sürekli zamanlı ve ayrık zamanlı sistem modelleri için gelişmiş…












