Altair Compose 2022.2 Yeni Özellikler
Matris tabanlı yüksek seviye nümerik hesaplama dili ve geliştirme ortamı olan Altair Compose 2022.2 versiyonunda yeni özellikler ve öne çıkan geliştirmeler:
![]() |
Altair Compose yazılımını denemek için Altair ONE adresinden indirebilir, sorularınızı iletişim formunu kullanarak iletebilirsiniz. |
Satırı Sonlandırmak ve Yürütmek için CR’yi Kullanın
Artık geçerli satırı sonlandırmak ve yürütmek için satır başını (CR – carriage return) etkinleştirebilirsiniz. Bu ayar tercihler bölümünde yer almaktadır (File > Preferences > Compose > General > Auto Completion)

Daraltılabilir “classdef” özellikleri ve yöntemleri
Düzenleyicide, artık bir classdef‘in özelliklerini ve yöntemlerini daraltıp genişletebilirsiniz.

Kütüphane Oluşturma
Minimum manuel adımlarla bir OML (Open Matrix Language) özel kütüphanesi oluşturabilirsiniz.
- Seçilen yolda seçilen kütüphane adı, sürümü ve simgesiyle loader.oml, plugin.xml ve unloader.oml oluşturun.
- Kütüphane için OML komut dosyaları eklemek üzere demolar ve betik dosyaları için klasörler oluşturun.
Kütüphane işlevlerinde F1 yardım özelliğinden yararlanabilen gerekli eklentiyle birlikte bir yardım klasörü oluşturulur.
OML
Özel Fonksiyonlar
Bu fonksiyonlar, silindirik simetrinin olduğu fiziksel durumlarda görülebilen Bessel ve Hankel diferansiyel denklemleri olarak adlandırılan doğrusal (lineer) ikinci dereceden diferansiyel denklem denklemlerini çözer. Matematiksel denklem membran titreşimlerinde, ısı iletiminde, optik kırınımlarda ve elektrik alanlarında görülebilir.
besselh : Birinci veya ikinci türden Hankel fonksiyonlarını çözer.

besseli : Birinci türden değiştirilmiş Bessel fonksiyonu.
besselj : Birinci türden Bessel fonksiyonu.
besselk : İkinci türden değiştirilmiş Bessel fonksiyonu.
bessely : İkinci türden Bessel fonksiyonu
Çizdirme
findall : propertyName adlı bir özelliğe sahip olan ve bu özelliğin değeri “propertyValue” olan tüm nesneleri bulur. findall, findobj ile aynı aramayı gerçekleştirir, ancak ‘handlevisibility’ özelliğinin ‘off’ olarak ayarlandığı nesneleri ve bunların alt öğelerini içerir.
datetick : Eksen üzerinde tarih formatlı tikleri ayarlar.

hist3: Bir eksende 3 boyutlu histogram oluşturur.

Yeni OML Komutları
Coreminimalinterpreter
isfloat : Girdi skaler, karmaşık veya matris ise true döndürür.
GUI
Yeni geri arama fonksiyonları eklendi:
- keypressfnc : Bu fonksiyon, kullanıcı arayüzü kontrolü (uicontrol) nesnesi üzerinde bir tuşa basma olayı olduğunda tetiklenir.
- createfnc : Grafik nesnesi oluşturulduğunda tetiklenen işlev.
- deletefnc : Grafik nesnesi silindiğinde tetiklenen işlev.
uicontrol için yatay hizalama (horizontalalignment) ve en boy oranı (aspect ratio) özellikleri eklenmiştir.
H3d Writer
seth3dcompression : h3d dosyasını yazmak için sıkıştırma seviyesi ekleyin. Bu sıkıştırma seviyesini ayarlamak, dosya boyutunda bir takas ile h3d dosyasını yazarken performansı artırır.
Çizim
Artık renk çubuğunu (colorbar) düzenleyebilirsiniz. Göstergeye sağ tıklayın ve ardından “Edit colorbar” tıklayın.

Optimizasyon
fminsearch artık çok farklı büyüklük derecelerine sahip değişkenleri işleyebilir.
Çizim Yardımcısı ( Plot Assistant) için Geliştirmeler
Plot Assistant’ında seçilen çizim komut satırlarına sağ tıkladığınızda, artık seçilen satırları çalıştırmak için Seçimi Çalıştır’ı veya seçilen satırları editöre kopyalamak için “Editöre Kopyala “yı seçebilirsiniz. ( Çizim Yardımcısı, Altair Compose 2022.1 versiyonunda eklenmiştir)

Signal Viewer için Geliştirmeler
Signal Viewer’ın “File/Workspace” sekmesinde, artık değişken tarayıcıdan değişkenleri kullanabilirsiniz.

Signal Viewer’ın “File/Workspace” sekmesinde seçili OML komut satırlarına sağ tıkladığınızda, artık seçili satırları çalıştırmak için “Run Selection” veya seçili satırları editöre kopyalamak için “Copy to Editor” seçeneğini belirleyebilirsiniz.

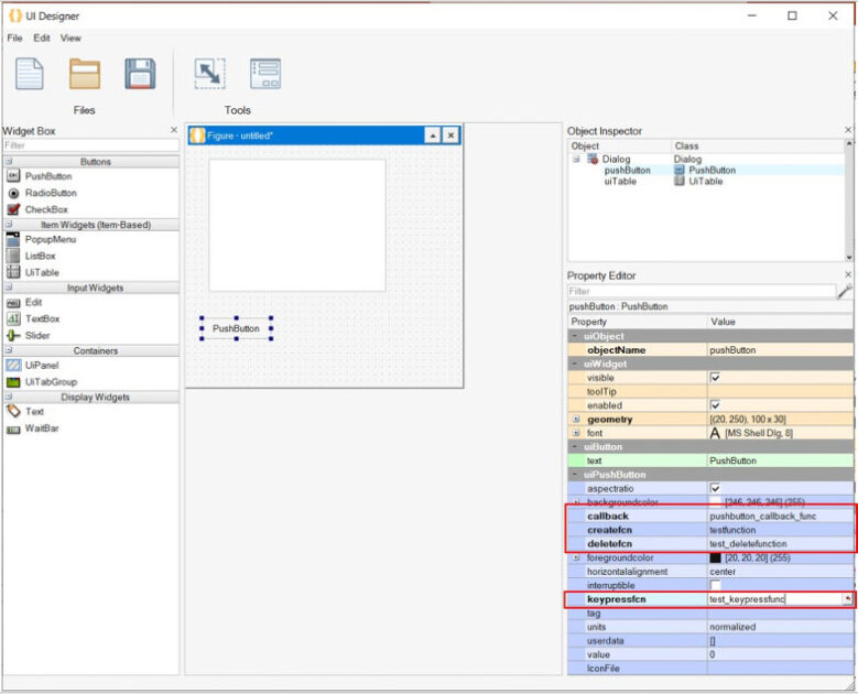
UI Designer için geliştirmeler
Bir uicontextmenu oluşturabilir ve bir şekil için özellikleri yapılandırabilirsiniz.

Geri arama fonksiyonları keypressfnc, deletefnc ve createfnc artık UiTable, UiPanel, UiTabGrp ve Text (görüntüleme widget’ı) hariç tüm widget’lar için özellikler panelinde kullanılabilir.

Kullanıcı Arayüzü için Geliştirmeler
Artık “Python Variable Browser”nda özel değişkenleri gizleyebilir ve gösterebilirsiniz.


